An employee, a guest and a mystery shopper walk into a restaurant...
Editor’s note: Steve Hawter is vice president of training at CiCi’s University, Coppell, Texas. Mae Nutley is director of analytics at Corporate Research International, Findlay, Ohio. John F. (Skip) Cindric is a professor in the college of education at the University of Findlay and a human resources management consultant with Corporate Research International.
Prior to large corporations having locations throughout the U.S., if not the world, local companies prevailed. Proximity and size made it possible for owners to ask their customers how service could improve and how satisfied they were. An owner could walk around his store and gain firsthand knowledge about the day-to-day operations and the happiness of his employees.
With the move from local businesses to nationally- and internationally-run corporations, this personal interaction disappeared, yet the need for that intimate knowledge of how the business is really performing remains. We can ask questions of our customers and employees. We can visit our individual locations, but how do we transform seemingly subjective and divergent information into tactical or actionable items, applicable on a large scale? How can a restaurant with 650 locations spanning 34 states deliver local, homegrown-feeling service to its broad clientele?
“Be intensely stubborn with the standards,” says Kyle Smith, vice president of operations at Plano, Texas-based restaurant chain CiCi’s Pizza.
With that motto in mind, CiCi’s was determined to set and maintain corporate standards of service that would satisfy its diverse customer base. But without the policy-makers seeing firsthand the action in the trenches, self-reported complaints or compliments from a handful of guests and employees were not substantial enough to warrant changes across the board. CiCi’s required concrete data upon which to base new policies and standards, so the company employed a form of triangulation, a process wherein several data collection methods are used - going beyond the single-method approach (i.e., customer satisfaction or loyalty, employee engagement or mystery shopping) to a more global perspective. By incorporating a third-party perspective via mystery shopping, along with the experiences of CiCi’s guests and employees, converging and diverging data points emerged from various interacting participants within differing conditions.
Individual perception
Every approach or measurement tool contains some error; it is the task of the researcher to reduce the impact of these errors. The limitation that cannot be eliminated from self-reports is a function of what is being measured: individual perception. When guests are asked to rate their experiences, those ratings are already biased due to the individual’s expectations. For example, a guest entering a CiCi’s Pizza restaurant excited about the macaroni and cheese pizza may not notice the game room or the salad bar if his special order is delivered quickly and with the use of his name. Thus, overall satisfaction or whether the guest would recommend the restaurant may be a result of expectations being met or exceeded and nothing else. The same is true for employees who are simply trying to ensure the quality of the buffet and may not realize that a fellow co-worker is on break and dishes are stacking up in the dining room.
If the information gathered from guests and employees is combined, we begin to see that the employees are trying to fulfill guests’ expectations of special requests while other restaurant service aspects that may be important to other guests, such as the temperature of the pizza and the cleanliness of the tabletops, are ignored.
The mystery shopping component serves as a third-party perspective - an observer having no vested interest in the performance evaluation of any location - and provides additional information about operational aspects that guests typically do not address unless there is a problem, along with aspects that are outside of an individual employee’s realm.
Seeking a richer, more objective view of customer experiences, CiCi’s partnered with Corporate Research International (CRI), Findlay, Ohio, in 2005 to launch a mystery shopping program that would help define corporate expectations and to develop a system for evaluation of employee performance.
CRI’s mystery shopping program includes mystery shoppers who resemble a typical guest; are trained and tested to assess each location using specific descriptions of corporate standards and expectations; are not current employees; and who use a defined protocol - with detailed checklists - to evaluate each location.
Additionally, to reduce the likelihood of missing information because a location is not audited, shops are scheduled by location, using an automated system supported by schedulers. The automated system schedules approximately 98 percent of all shops by selecting auditors based on parameters set by the client and account manager (AM), along with a proprietary auditor grading system.
To reduce shopping errors, a full report from each location is available within 24 hours of the shop on a custom partner Web site. This allows location managers to dispute shops on a resolution form that is managed and immediately responded to by the AM, with client program managers alerted if questions are not resolved. Finally, CRI stores data within in-house data centers that are backed up onto separate servers and transmits and reports data on secure online Web portals that in-house programmers maintain.
Critical and consistent
Mystery shopping auditors have been shown to be more critical and consistent of the overall service and experience at CiCi’s Pizza versus guest reports (see Figure 1). Auditors’ likelihood to return and recommend CiCi’s better estimates changes in percentage of revenue compared to guest reports.
Since information obtained by auditors can be used to estimate ROI, the results of their audits for each location should also be further scrutinized.
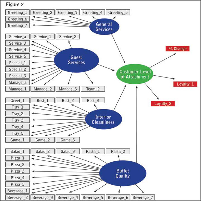
It is clear that guests of CiCi’s Pizza are attached to the restaurant more for the customer-friendly atmosphere than for the pizza quality. Sincere acknowledgement of a guest entering the restaurant strongly influenced guest perception and gross sales. Service quality (using a guest’s name and small efforts to serve a guest) was almost as important as food quality, but outweighs facility cleanliness (Figure 2).
If guest services increases by a factor of one, guests’ willingness to recommend improves over 200 percent and guests are 120 percent more likely to return to CiCi’s. When general services improve by a factor of one, ROI improves by 7.7 percent and the possibility of a location closing decreases by 5 percent. This level of personalized service has become a part of CiCi’s standards, indicating that consumers still crave and respond well to the personalized service once common among locally-owned and -operated businesses.
Mystery shopping programs conducted by an unbiased third party under predefined and tested protocols allow companies to quantify operational standards and interactions with frontline employees. Corporations can assess whether operational standards are maintained at all locations because the same standards are being measured at every location.
Defining the attributes and habits of the top performers can help corporate managers define best-practices for all locations. For example, CiCi’s developed new training aids to enhance the guest-employee interaction. The training aids focus on developing personal interactions through the use of names and conversation initiations to better understand what additional services would enhance a guest’s experience at CiCi’s. Finally, a mystery shopping program can be useful for tracking training effectiveness.
Employee assessments
Even with best practices in place, organizations can be challenged by a lack of effective strategies to correct performance behaviors and set standards of service driven by real-world feedback. Generally, employee assessments are completed with some identification of performance deficiencies but no suggestions on corrective strategies. In essence, organizations receive the problem with no ideas for a solution. CRI employs a four-step process (which it calls the Professional Development Training Program) for identifying performance concerns and suggesting corrective strategies.
Step one baselines performance (assessed by mystery shopping) and develops action plans to address deficiencies. The electronically-formatted action plan is supported with a performance strategy bank, containing hundreds of strategies to address behavioral performance issues, and is accessible by the employee and supervisor. Numerous asynchronous Web-based training modules to meet developmental needs are available for each step in the CRI process. For example, CiCi’s used an instruction module called “Learning the Guest’s Name” that supported CiCi’s service quality standards (i.e., using guest’s name when delivering special requests).
Step two is the implementation of the action plan (Figure 3) that requires the employee to participate in asynchronous Web-based training modules individually or in small-group settings. In addition, the employee participates in behavior-based performance strategies and is expected to demonstrate the knowledge and skills acquired through the action plan in the work setting. This is followed by the third step, in which both the employee and supervisor independently rate the performance changes for the areas noted on the employee’s action plan. They validate ratings with work examples and observations. This process continues every four-to-six weeks.
It is important to give the employee adequate time to integrate new habits into their behavior prior to assessing their application. As the process progresses, additional strategies will most likely be identified to enhance desired behavioral changes and added to the existing action plan.
Step four uses a four-to-six-week cycle for changing habits. Habits being what they are, an employee must learn and repeatedly apply new skills and knowledge to change old ways into new ones. The positive performance behavioral change progression is reflected in the employee and supervisor’s ratings and written rationales and/or examples for each rating. The Professional Development Training Program is completed when the desired performance behaviors are acquired and demonstrated in the work setting.
Balanced and objective
Eliminating individual bias with mystery shopping allowed CiCi’s to validate which guest concerns were substantial and commonly-held and which were largely dependent on a guest’s personal circumstances and expectations. The triangulation method provided CiCi’s with balanced and objective feedback that directed the company in improving its service and its product. Instead of subjective ratings on comment cards, CiCi’s mystery shopping project unearthed concrete ways of determining the quality of service - from whether an employee uses a customer’s name to what customer-preferred temperature the pizza is kept at.
By identifying the seemingly-small efforts employees could make to help guests feel more welcome, and in turn, increase customer satisfaction and loyalty, CiCi’s established metrics on which employees can be evaluated and set standards worth being stubborn about.